|
<< Click to Display Table of Contents >> Navigation: Проект в MasterSCADA 4D > Дерево системы > Узел > Архивы > Элемент Архив данных |
Элемент дерева системы Архив данных добавляется в проект в случае, если необходимо обеспечить, чтобы значения параметров разных объектов хранились в разных базах данных.
Добавить элемент в проект можно при помощи контекстного меню узла:

Либо при помощи контекстного меню группы узла Архивы:

Настройки данного элемента соответствуют настройкам элемента Основной архив данных
Чтобы изменить место архивирования параметров объекта по умолчанию, необходимо в контекстном меню объекта выбрать соответствующий пункт:

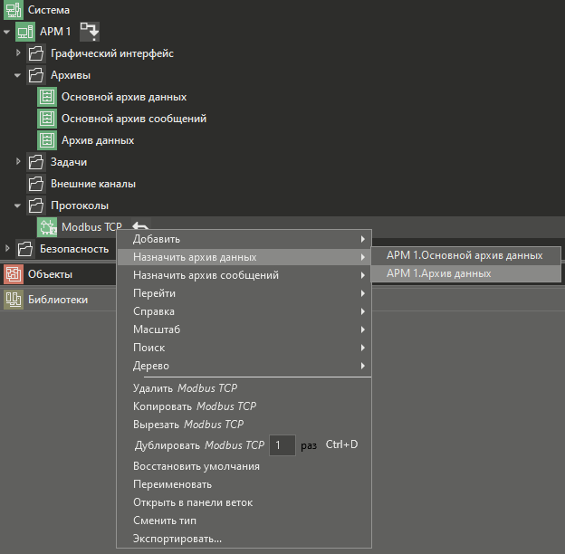
Чтобы изменить место архивирования параметров каналов протокола по умолчанию, необходимо в контекстном меню объекта выбрать соответствующий пункт:

Если архивы протокола или объекта хранятся не в основном архиве данных, то рядом с этим элементом появляется обозначение
Смотрите также