|
<< Click to Display Table of Contents >> Navigation: Modbus Universal MasterOPC Server > MasterOPC Universal Modbus Server > OPC UA-сервер > OPC UA-сервер |
Для подключения встроенного UA-сервера нужно в разделе OPCUA Сервер задать Подключение = TRUE и указать порт UA-сервера (см. Диалог параметров сервера ):

По команде Старт (см. Режимы работы ) встроенный OPC UA-сервер подключается, и Multi-Protocol MasterOPC Server переходит в режим исполнения:

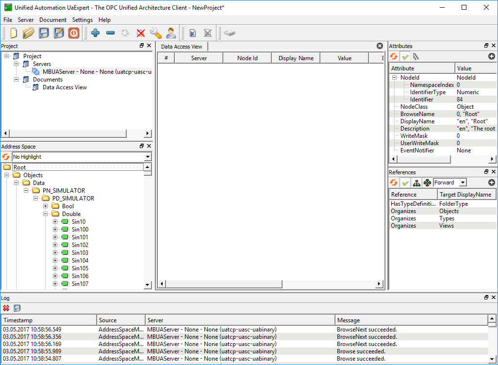
К запущенному OPC UA-серверу могут подключаться UA-клиенты (в примере ниже – UAExpert, этот UA-клиент доступен для загрузки на странице https://www.unified-automation.com/products/development-tools/uaexpert.html ).
Для подключения необходимо нажать на пункт дерева "Double click to Add Server", в появившемся окне ввести параметра подключения - IP адрес на котором расположен OPC UA сервер и порт подключения.

После этого сервер добавится в дерево и нужно выбрать точку подключения.

После нажатия на ОК сервер будет добавлен в список серверов, после чего можно выполнить подключение к нему.

После этого можно нужные переменные в раздел Data Access View:
